Panel de Control
|
Tarifador Locutorios
|
Panel de Usuario
Navigation
Home
Productos
Precios
Blog
Casos de éxito
Home Office
Integraciones
Novedades
Portabilidad Numerica
Telefonía en la Nube
Ferias
Prensa
Soporte
Contacto
Home
Productos
Precios
Blog
Casos de éxito
Home Office
Integraciones
Novedades
Portabilidad Numerica
Telefonía en la Nube
Ferias
Prensa
Soporte
Contacto
Blog
Home
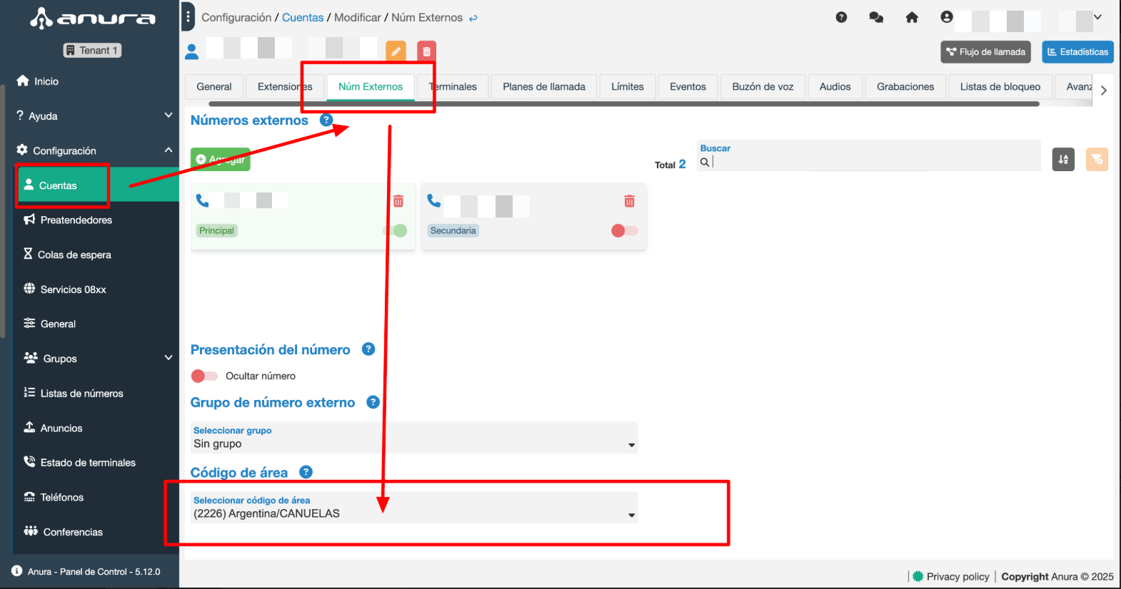
Panel de Control Anura 6.0: Todas las nuevas funciones para optimizar su telefonía empresarial
image-1
image-1
Known Online
27 noviembre, 2025